Geliştirilirken izlenen yol
Ülkemizde, genellikle sanayi Ar-Ge projeleri bir sanayicinin yaşadığı sorunu çözmek için sanayici tarafından ihtiyaçlar belirlenerek başlatılmaktadır. Projeyi gerçekleştirecek yazılım firması belli bir takvime göre projeyi geliştirip teslim etmektedir. Sanayicinin sonradan farkettiği ihtiyaçları nedeni ile süre ve bütçe değişmektedir.
Bu tür projeler “Siparişe Dayalı Ar-Ge Projesi” olarak adlandırılmaktadır. Yazılım firması projede çalışacakların maliyetini isteklerin alacağı zamanı dikkate alıp üzerine karını koyarak bütçelendirmektedir. Ortaya çıkan ürünü benzer ihtiyacı duyan firmaların istekleri doğrultusunda yeni özellikler ekleyerek daha fazla gelir etmektedir.
Mergen’i geliştirirken görüşlerinden faydalandığımız sanayiciler olsa da projenin bir finansörü bulunmamaktadır. İhtiyaçlar belirlenirken sadece tek bir firmanın ihtiyaçlarını dikkate almamak için bu konuda dünyada lider aşağıdaki yazılımlar dikkate alınmıştır. Projenin hedefleri belirlenirken öncelikle, fiyatı 200,000 USD üstü olan bu yazılımları seviyesine çıkmak ekli 1-D optimizasyon, projenin takibini IFC’den elde edilen 3D model ile takip gibi sadece bizde olan maliyet azaltıcı etkilere sahip özellikler ile dünyada onlar ile rekabet etmek amaçlanmıştır.

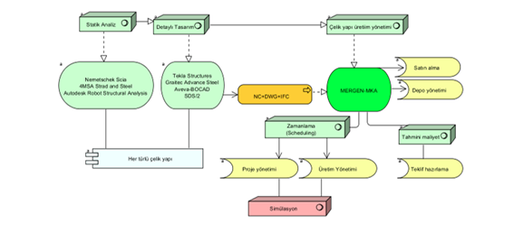
Yukarıdaki şemada çelik yapı imalatçılarının;
- - - Tekla Structures, Advance Steel, Bocad, SDS/2 gibi çelik yapı modellenen yapıları Aveva-Fabtrol, Trimble-Fabsuite, Strumis gibi yazılımlar ile fabrikadaki satın alma, depo, teklif hazırlama yönettikleri, Proje ve üretim yönetimi süreçlerini yapı modelini hazırladıkları yazılım üzerinde takip ettikleri anlatılmaktadır. Bu dünyadaki benzer yazılımların geldiği son aşamadır. 200,000 USD üstü üretim yönetim yazılımlarının yanı sıra çok sayıda lisans ücreti 20,000 EUR civarı olan yapı modelleme yazılımına ihtiyaç vardır. Bizim proje önerimiz ise aşağıdadır.

Benzer yazılımlardan en büyük farkı yapı modelleyen yazılımdan DSTV-NC, IFC ve DWG dosyalarını aldıktan sonra simulasyon için yapı modelinin hazırlandığı BIM yazılımına ihtiyaç duymamasıdır.
Created with the Personal Edition of HelpNDoc: Effortlessly upgrade your WinHelp HLP help files to CHM with HelpNDoc